您的位置:首页 >如何使用Docker容器将Oracle迁移到MySQL?
发布于2023-05-01 阅读(0)
扫一扫,手机访问
docker network create --subnet=168.66.6.0/24 db-network [root@docker ~]# docker network inspect db-network --查看网络信息

docker pull registry.cn-shanghai.aliyuncs.com/techerwang/oracle:ora12c_12201

docker run -itd --name jemora1221 -h jemora1221 –net=db-network --ip 168.66.6.34 -p 1526:1521 -p 3396:3389 –privileged=true registry.cn-shanghai.aliyuncs.com/techerwang/oracle:ora12c_12201 init

[root@jeames ~]# docker exec -it jemora1221 bash [root@jemora1221 /]# su - oracle [oracle@jemora1221 ~]$ sqlplus / as sysdba SYS@jem> startup SYS@jem> show pdbs CON_ID CON_NAME OPEN MODE RESTRICTED ---------- ------------------------------ ---------- ---------- 2 PDB$SEED READ ONLY NO 3 JEMPDB MOUNTED alter pluggable database JEMPDB open; SYS@jem> select con_id,dbid,NAME,OPEN_MODE from v$pdbs; SYS@jem> alter session set container=JEMPDB; SYS@jem> create user jemmes identified by jemmes SYS@jem> GRANT DBA to jemmes ;
[oracle@jemora1221 ~]$ cd $ORACLE_HOME/network [oracle@jemora1221 network]$ cd admin ## 配置TNS,后续连接数据库 [oracle@jemora1221 admin]$ vi tnsnames.ora JEMPDB = (DESCRIPTION = (ADDRESS = (PROTOCOL = TCP)(HOST = jemora1221)(PORT = 1521)) (CONNECT_DATA = (SERVER = DEDICATED) (SERVICE_NAME = JEMPDB) ) ) ## 监听启动 lsnrctl start lsnrctl status

docker run -d --name mysql8027 -h mysql8027 -p 3418:3306 –net=db-network --ip 168.66.6.35 -v /etc/mysql/mysql8027/conf:/etc/mysql/conf.d -e MYSQL_ROOT_PASSWORD=jeames -e TZ=Asia/Shanghai mysql:8.0.27
查看容器
[root@jeames ~]# docker ps --format “table {<!--{cke_protected}{C}%3C!%2D%2D%20%2D%2D%3E-->{.ID}}\t{<!--{cke_protected}{C}%3C!%2D%2D%20%2D%2D%3E-->{.Names}}\t{<!--{cke_protected}{C}%3C!%2D%2D%20%2D%2D%3E-->{.Status}}”
CONTAINER ID NAMES STATUS
043d1652404d jemora1221 Up 7 minutes
dc2989508b67 mysql8027 Up 23 seconds
7e6a53d71017 centos7.8 Up 20 minutes
cat > /etc/mysql/mysql8027/conf/my.cnf << “EOF” [mysqld] default-time-zone = ‘+8:00' log_timestamps = SYSTEM skip-name-resolve log-bin server_id=80273418 character_set_server=utf8mb4 default_authentication_plugin=mysql_native_password EOF
mysql -uroot -pjeames -h 168.66.6.35 create database jemdb;

Kettle是一款国外开源的ETL工具,纯java编写,可以在Window、Linux、Unix上运行.
Kettle 中文名称叫水壶,该项目的主程序员MATT 希望把各种数据放到一个壶里,然后以一种指定的格式流出。Kettle这个ETL工具集,它允许你管理来自不同数据库的数据,通过提供一个图形化的用户环境来描述你想做什么,而不是你想怎么做。Kettle中有两种脚本文件,transformation和job,transformation完成针对数据的基础转换,job则完成整个工作流的控制。
kettle的组成

整个流程一共分为两步:一是安装JAVA环境;二是下载kettle的安装包
安装AVA JDK
下载jdk安装包后打开文件开始安装


添加以下3个变量
【1】JAVA_HOME:刚刚Java安装的路径,我的是:C:\Program Files\Java\jdk1.8.0_231
【2】CLASSPATH:.;%JAVA_HOME%\lib\dt.jar;%JAVA_HOME%\lib\tools.jar;
【3】配置环境变量Path
双击Path,添加“%JAVA_HOME%\bin”;添加“%JAVA_HOME%\jre\bin”。
Win+R键弹出运行窗口,输入cmd,回车运行
分别输入“java -version”,“javac”进行测试,显示以下内容说明配置成功

下载kettle安装包
这里我们选择7.1版本

下载完成解压到任意路径,打开文件夹,找到Spoon.bat,创建桌面快捷方式,打开


数据库驱动包下载
将mysql驱动和oracle驱动放在kettle包下面的lib包下面即可。
MySQL JDBC 驱动下载
文件后缀名为 .tar.gz 的是Linux/IOS的压缩包;后缀为 .zip 的是Windows下的压缩包,
根据系统选择下载。
下载这个版本即可:mysql-connector-java-5.1.49-bin.jar
Oracle JDBC 驱动下载

数据库连接
A.建立转换
在文件->新建装换,新建转换后在左边的主对象树中建立DB连接用以连接数据库

B.数据库连接MySQL

C.数据库连接Oracle 12C

## 创建测试表
SYS@jem> conn jemmes/jemmes@JEMPDB
@/home/oracle/demo_ora_create.sql
@/home/oracle/demo_ora_insert.sql
create table flower(
id varchar2(32) default sys_guid() primary key,
flower_name varchar2(200),
color varchar2(100),
origin varchar2(200),
moral varchar2(200),
create_time timestamp default sysdate,
update_time timestamp
);
JEMMES@JEMPDB> insert into flower(flower_name) values('dd');
--oracle所有表
JEMMES@JEMPDB> select * from tab;
--迁移前相关检查
col TABLE_NAME format a30
SELECT a.table_name,a.num_rows FROM dba_tables a where a.OWNER='JEMMES' ;
select object_type,count(*) from dba_objects where owner='JEMMES' group by object_type;
select object_type,status,count(*) from dba_objects where owner='JEMMES' group by object_type,status;
select sum(bytes)/1024/1024 from dba_segments where owner='JEMMES';
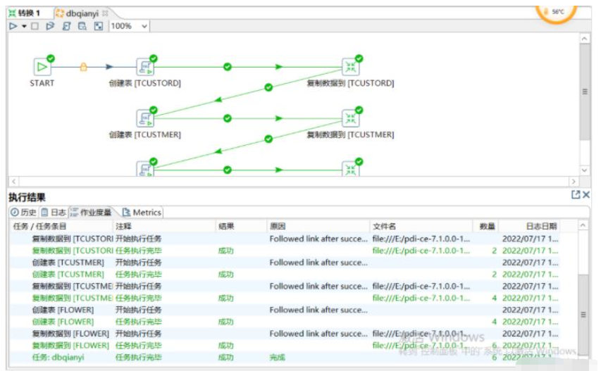
复制多表




完成后,会自动生成如下的执行树:

点击run,开始执行即可:




售后无忧
立即购买>office旗舰店
售后无忧
立即购买>office旗舰店
售后无忧
立即购买>office旗舰店
售后无忧
立即购买>office旗舰店
正版软件
正版软件
正版软件
正版软件
正版软件
1
2
3
7
9