您的位置:首页 >mysql sakila的含义是什么
发布于2023-05-03 阅读(0)
扫一扫,手机访问
mysql sakila是一个样本数据库;sakila样本数据库是MySQL官方提供的一个模拟DVD租赁信息管理的数据库,提供了一个标准模式,可作为书中例子、教程、文章、样品等。
Sakila样本数据库介绍
Sakila样本数据库是MySQL官方提供的一个模拟DVD租赁信息管理的数据库,提供了一个标准模式,可作为书中例子,教程、文章、样品,等等,对学习测试来说是个不错的选择。
1、下载
2、导入数据 解压后得到3个文件:
sakila.mwb workbench数据模型
sakila-data.sql 表记录信息
sakila-schema.sql 表结构信息
导入两个SQL文件(先导入表结构,再灌数;Linux下# source xx.sql Windows下 SQLyog Ctrl + shift +Q 执行即可)
3、sakila样例数据库DVD租赁业务流程解读
sakila数据库主要描述了DVD租赁系统的业务流程,这里列举其中的关键点解读该流程如何运行:
每个商店维护自己的租赁影片清单,当客户取走或归还DVD光盘时会有一个专门的店员对这个清单进行维护;
影片描写的内容同样在维护信息范围之列,如分类(动作、冒险、喜剧等)、演员、等级、特殊分类(如被删除的情节和预告片)。这些信息可能被打印在DVD包装的标签上;
必须在商店注册成为会员才可以租赁光盘;
客户可以在任何一家商店租赁一张或多张光盘,同时商店希望在每张光盘对应的租赁期内规划之前租赁的光盘;
顾客可以在任意时间对任何租赁的光盘付费;
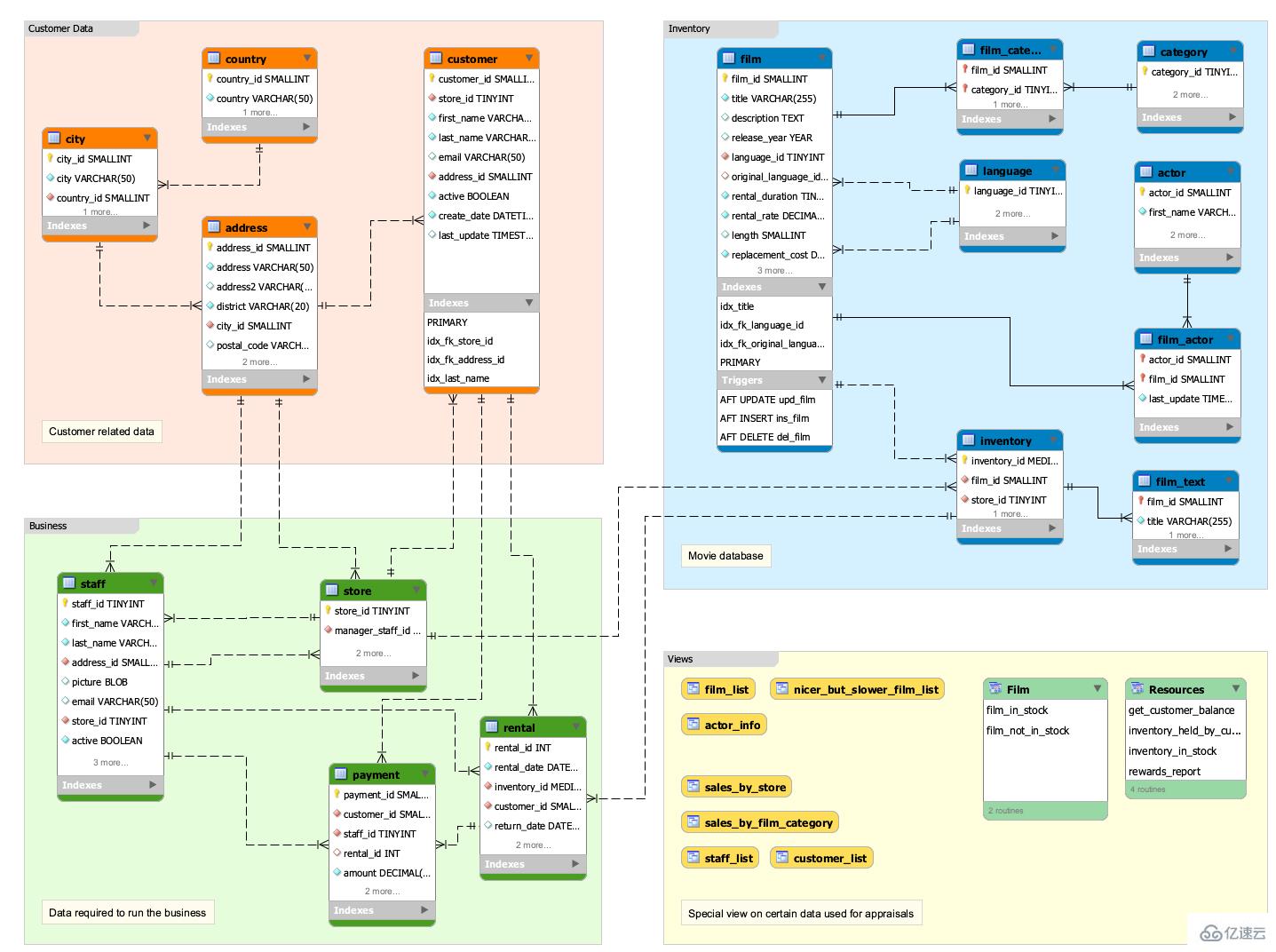
4、数据图库模型关系

售后无忧
立即购买>office旗舰店
售后无忧
立即购买>office旗舰店
售后无忧
立即购买>office旗舰店
售后无忧
立即购买>office旗舰店
正版软件
正版软件
正版软件
正版软件
正版软件
1
2
3
7
9