您的位置:首页 >如何解决在 Windows 11 中无法删除键盘布局的问题?3 种简单方法帮你修复。
发布于2023-04-27 阅读(150)
扫一扫,手机访问
键盘布局是将多种语言输入计算机的好方法,无需专门的硬件。但是,一些用户报告说他们无法在 Windows 11 中删除键盘布局。
虽然这不会造成重大问题,但总是有可能错误地选择错误的键盘布局。
此外,许多用户更喜欢整洁的 PC,没有可能妨碍进度的不必要设置或应用程序,因此需要删除额外的键盘布局。
因此,如果您一直在尝试但无法删除 Windows 11 中的键盘布局,这里是解决问题的最有效方法。






一旦计算机打开,布局将被删除。如果您无法在 Dell、Lenovo 或 HP 上的 Windows 11 中删除键盘布局,此方法非常有效。
这里的想法是添加不断出现的布局,然后手动删除它。在之前的迭代(即 Windows 10)中也遇到了类似的问题。如果此方法不起作用,请转到下一个。


Get-WinUserLanguageList

$LangList = Get-WinUserLanguageList$MarkedLang = $LangList | where LanguageTag -eq $LangList.Remove($MarkedLang)Set-WinUserLanguageList $LangList -Force$LangList = Get-WinUserLanguageList$MarkedLang = $LangList | where LanguageTag -eq en-IN$LangList.Remove($MarkedLang)Set-WinUserLanguageList $LangList -Force
对于那些喜欢执行命令行应用程序的人来说,如果您无法删除 Windows 11 中的键盘布局,这种方法应该可以解决问题。


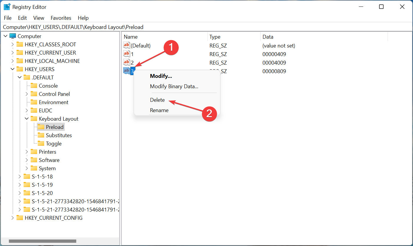
Computer\HKEY_USERS.DEFAULT\Keyboard Layout\Preload


而已!现在,您已使用 Windows 11 中的注册表成功删除了键盘布局。该过程相当简单,但请确保正确识别键盘布局,并且不要对注册表进行任何其他更改,除了此处列出的更改。
在 Windows 11 甚至之前的操作系统迭代中,更改键盘布局相当简单。要更改相同语言的键盘布局,请按Ctrl+ Shift,然后按Shift键选择另一种语言。

如果您想选择另一种语言,请按Windows+ Space Bar,然后点击Space Bar以浏览列出的条目并选择一个。
如果您无法在 Windows 11 中删除键盘布局,这就是该概念的全部内容,以及最有效的解决方案。此外,这些方法也有助于删除 Windows 10 中的键盘布局。
此外,了解如果键盘语言在 Windows 11 中自动更改该怎么办。该问题通常是由于有问题的更新、冲突的应用程序、错误配置的设置或损坏的注册表而引起的。
售后无忧
立即购买>office旗舰店
售后无忧
立即购买>office旗舰店
售后无忧
立即购买>office旗舰店
售后无忧
立即购买>office旗舰店
正版软件
正版软件
正版软件
正版软件
正版软件
1
2
3
4
5
6
7
8
9