您的位置:首页 >win10如何把繁体字改成简体字
发布于2023-10-06 阅读(0)
扫一扫,手机访问
win10客户在开展文字输入的时候遇到了字体变为繁体字的状况,那么如何把繁体字改成简体字呢?是否有快捷键呢?win10繁体字改简体字的快捷键是Ctrl+Shift+F,你也可以在系统的语言设置中进行操作,开启微软拼音的常规选项,将字符集改成简体中文,那样就可完成从繁体字到简体字的变更了。
win10繁体字改简体字快捷键介绍
在微软输入法的前提下,直接按住【Ctrl+Shift+F】即可在简体和繁体之间互相转换。
win10如何把繁体字改成简体字
1、点击菜单栏,开启“设置”。
2、在“Windows设置”中,点击“时间和语言”选项。

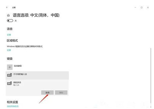
3、点击语言,随后点击汉语,随后点击选项。

4、接着点击输入法的“选项”。

5、在选项页面挑选“常规”选项。

6、接着在挑选字符集里将繁体字转换成简体中文。

以上便是win10如何把繁体字改成简体字win10繁体字改简体字快捷键介绍的内容分享,希望对大家有所协助!
售后无忧
立即购买>office旗舰店
售后无忧
立即购买>office旗舰店
售后无忧
立即购买>office旗舰店
售后无忧
立即购买>office旗舰店
正版软件
正版软件
正版软件
正版软件
正版软件
1
2
3
4
5
6
7
8
9