商城首页欢迎来到中国正版软件门户

最新文章

  • java创造匿名对象的两种方法是什么 正版软件
    java创造匿名对象的两种方法是什么
    1、静态工具方法Collections.sort接受一个list,和一个Comparator接口作为输入参数,Comparator的实现类可以对输入的list中的元素进行比较。通常情况下,你可以直接用创建匿名Comparator对象,并把它作为参数传递给sort方法。Listnames=Arrays.asList("peter","anna","mike","xenia");Collections.sort(names,newComparator(){@Overridepublicintcompare(S
    1071天前 Java 0
  • MySql数据库触发器如何使用 正版软件
    MySql数据库触发器如何使用
    一、介绍1、触发器是一种特殊的存储过程。触发器和存储过程一样,是一个能够完成特定功能、存储在数据库服务器上的SQL片段,但是触发器无语调用,当对数据库表中的数据执行DML操作时自动触发这个SQL片段的执行,无需手动调用。2、在MySql中,只有执行insert,delete,update操作时才能触发触发器的执行3、触发器的这种特性可以协助应用在数据库端确保数据的完整性,日志记录,数据校验等操作4、使用别名OLD和NEW来引用触发器中发生变化的记录内容,这与其他的数据库是相似的,现在触发器只支持行级触发,
    1071天前 MySQL 0
  • Python人工智能语音合成功能怎么实现 正版软件
    Python人工智能语音合成功能怎么实现
    一、注册百度AI平台应用ai.baidu.com/首先登陆自己的百度账户,打开百度的AI开发平台页面搜索找到离线语音合成,然后点击立即使用,进入百度智能云页面。创建应用选择语音技术,默认为全部勾选创建后可以在应用列表可以看到刚刚创建的语音应用。主要信息是AppID、APIKey、SecretKey这个是自己专属应用的应用id和密钥后面的python代码需要进行配置。二、编写Python代码推荐使用pycharm进行代码编写,方便调试和代码格式的检查、以及依赖包导入。打开pycharm安装依赖包安装百度语音
    1071天前 Python 0
  • MySQL的binlog、redo log和undo log怎么使用 正版软件
    MySQL的binlog、redo log和undo log怎么使用
    1、binlogbinlog用于记录数据库执行的写入性操作(不包括查询)信息,以二进制的形式保存在磁盘中。binlog是mysql的逻辑日志,并且由Server层进行记录,使用任何存储引擎的mysql数据库都会记录binlog日志。逻辑日志:可以简单得理解为sql语句;物理日志:MySQL中数据都是保存在数据页中的,物理日志记录的是数据页上的变更;在这里插入代码片binlog是通过追加的方式进行写入的,可以通过max_binlog_size参数设置每个binlog文件的大小,当文件大小达到给定值之后,会生
    1071天前 MySQL binlog redo log 0
  • thinkphp无法访问控制器如何解决 正版软件
    thinkphp无法访问控制器如何解决
    一、检查文件路径首先,你需要检查你的控制器文件路径设置是否正确。在ThinkPHP框架中,控制器文件位于项目目录下的“Application”文件夹中。如果你自定义了文件路径,那么你需要确保你的自定义路径也能被正确访问。二、检查路由是否正确如果文件路径没有问题,那么你需要检查是否有路由设置问题。在ThinkPHP框架中,路由文件位于项目目录下的“Application/Conf”文件夹中,一般为“route.php”文件。路由问题可能会导致你无法访问控制器。例如,如果你的路由
    1071天前 thinkphp 0
  • Python精选库有哪些 正版软件
    Python精选库有哪些
    1、Python大厦的底层基建环境管理管理Python版本和环境的工具p:非常简单的交互式python版本管理工具。pyenv:简单的Python版本管理工具。Vex:可以在虚拟环境中执行命令。virtualenv:创建独立Python环境的工具。buildout:在隔离环境初始化后使用声明性配置管理。包管理管理包和依赖的工具。pip:Python包和依赖关系管理工具。pip-tools:保证Python包依赖关系更新的一组工具。pipenv:Python官方推荐的新一代包管理工具。poetry:可完全取
    1071天前 Python 0
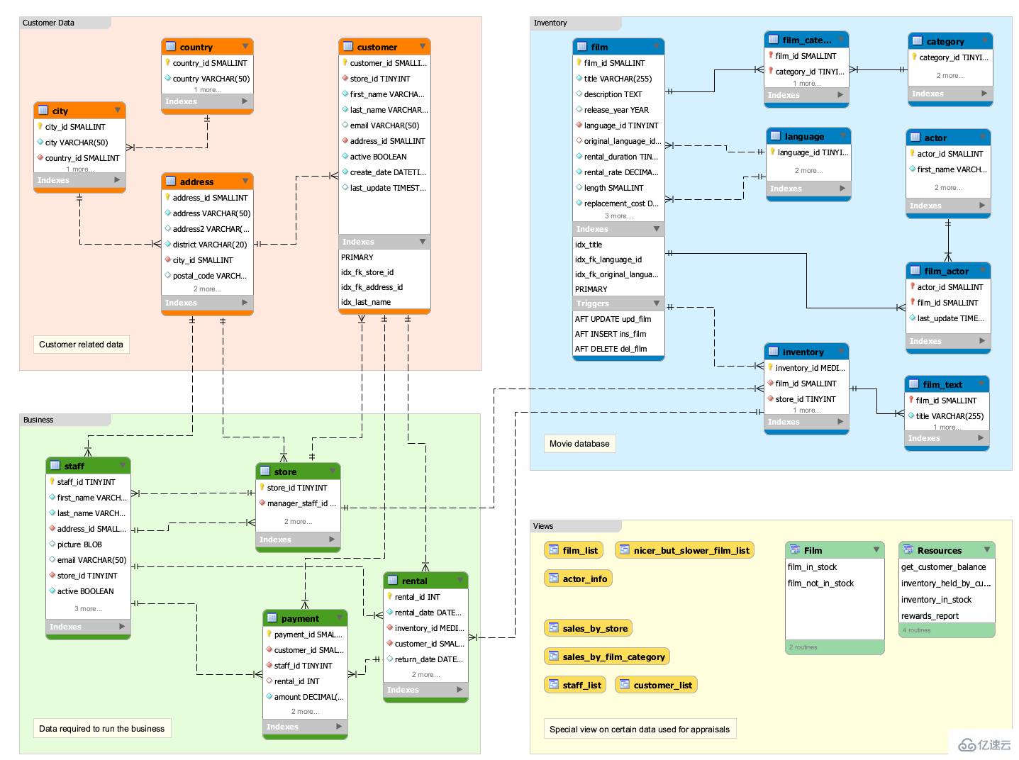
  • mysql sakila的含义是什么 正版软件
    mysql sakila的含义是什么
    mysqlsakila是一个样本数据库;sakila样本数据库是MySQL官方提供的一个模拟DVD租赁信息管理的数据库,提供了一个标准模式,可作为书中例子、教程、文章、样品等。Sakila样本数据库介绍Sakila样本数据库是MySQL官方提供的一个模拟DVD租赁信息管理的数据库,提供了一个标准模式,可作为书中例子,教程、文章、样品,等等,对学习测试来说是个不错的选择。1、下载2、导入数据解压后得到3个文件:sakila.mwbworkbench数据模型sakila-data.sql表记录信息sakila
    1071天前 MySQL sakila 0
  • Java selenium上传文件怎么实现 正版软件
    Java selenium上传文件怎么实现
    下载和安装AutoIt文件上传是自动化中棘手的部分,目前selenium并没有提供上传的实现api,所以知道借助外力来完成,如AutoIt、sikuli。AutoIt,这是一个使用类似BASIC脚本语言的免费软件,它设计用于WindowsGUI(图形用户界面)的自动化操作,利用模拟键盘按键,鼠标移动和窗口/控件的组合来实现自动化任务;1.打开AutoIt的官网下载两种下载方法都可以,这里我想下载的是zip,解压出来如下图所示:点击SciTe文件夹,我们打开脚本编辑器。打开百度图片上传窗口,打开AutoIt
    1071天前 Java Selenium 0
  • java怎么筛选list中相同的值和筛选不同的值 正版软件
    java怎么筛选list中相同的值和筛选不同的值
    代码如下:publicclassPeople{privateStringid;privateStringsomethingElse;publicPeople(){}publicPeople(Stringid,StringsomethingElse){this.id=id;this.somethingElse=somethingElse;}publicStringgetId(){returnid;}publicvoidsetId(Stringid){this.id=id;}publicStringgetSo
    1071天前 Java list 0
  • java接口组成更新怎么实现 正版软件
    java接口组成更新怎么实现
    1.1接口组成更新概述接口的组成常量:publicstaticfinal抽象方法:publicabstract默认方法(Java8)静态方法(Java8)私有方法(Java9)1.2接口中默认方法(JDK8)我们都知道,一个类实现一个接口,就要重写这个接口中的所有抽象方法。但现在接口中新增了一个方法,实现这个接口的类不想重写这个方法怎么办?这时就可以使用接口中默认方法,它不强制被重写,而且还可以提供方法体。接口中默认方法的定义格式:格式:publicdefault返回值类型方法名(参数列表){}范例:pu
    1071天前 Java 0