您的位置:首页 >Adobe Reader中文语言设置教程
发布于2025-09-21 阅读(400)
扫一扫,手机访问
如今,PDF文件因其通用性和稳定性被广泛使用,许多应用程序都支持生成或转换为PDF格式。作为专业的PDF阅读工具,Adobe Reader默认以英文界面呈现,这对于中文用户来说可能存在理解上的障碍。为了提升使用体验,下面将详细介绍如何将Adobe Reader的界面语言更改为中文,让操作更加清晰直观。
1、 打开Adobe Reader程序,进入主界面,如下图所示。

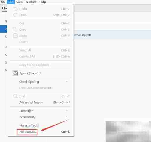
2、 在主界面上方菜单栏中,点击“编辑”选项。
3、 在下拉菜单中选择“偏好设置”,该功能可对软件各项参数进行自定义,具体位置参考下图。

4、 点击后将进入偏好设置窗口,界面如下图所示。

5、 在左侧的设置分类中,找到并点击“语言”选项,此处用于调整软件显示语言。
6、 进入语言设置后,查看右侧“文档和用户界面语言”部分,当前应用语言显示为英文,如下图所示。

7、 点击“应用语言”旁边的下拉箭头,在列表中选择“与操作系统匹配”选项。设置完成后点击“确定”按钮,随后关闭并重新启动Adobe Reader,界面便会自动切换为中文,整个过程简便快捷,无需安装额外语言包。

售后无忧
立即购买>office旗舰店
售后无忧
立即购买>office旗舰店
售后无忧
立即购买>office旗舰店
售后无忧
立即购买>office旗舰店
正版软件
正版软件
正版软件
正版软件
正版软件
1
2
3
4
5
6
7
8
9